Page 1 of 2
Free Ember+ Viewer
Posted: 09 Feb 2017 20:24
by radio42
If are using professional equipment from e.g. Lawo, DHD, Axia, Orban, D&R, Studer, Jünger, Riedel, Mandozzi, L-S-B, TSL or any other company which supports the Ember+ standard - this equipment might now directly 'talk' with ProppFrexx ONAIR and ProppFrexx ONAIR might 'talk' with it as well
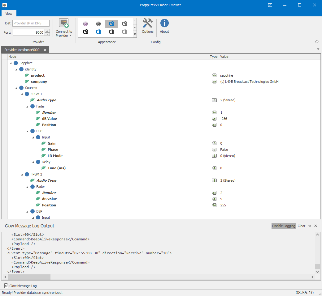
I am happy to announce the availability of a free Ember+ Viewer tool which you might find handy - feel free to use it, if you own any Ember+ equipment:
http://www.proppfrexx.radio42.com/downl ... mberViewer

- ProppFrexxEmberViewer.png (60.8 KiB) Viewed 23723 times
Re: Free Ember+ Viewer
Posted: 08 Nov 2018 11:51
by SebastianR
I am wondering whether it would be possible to get some support for this tool. I have an issue and would like to ask you a question please if possible.
Thanks
Seb
Re: Free Ember+ Viewer
Posted: 08 Nov 2018 11:51
by SebastianR
I am wondering whether it would be possible to get some support for this tool. I have an issue and would like to ask you a question please if possible.
Thanks
Seb
Re: Free Ember+ Viewer
Posted: 08 Nov 2018 12:24
by radio42
Sure you can
Re: Free Ember+ Viewer
Posted: 08 Nov 2018 12:30
by SebastianR
Thank you! We have a DHD 52 XC2 and when I try to connect to it using the viewer tool, I can only see the top level of the tree (Device) and not expand it. However, when I right click and print tree, I can see the layers below the tree (GPI, GPO, Channels etc.) Is there anything I need to do to be able to view further down the tree in the viewer tool?
Re: Free Ember+ Viewer
Posted: 08 Nov 2018 14:52
by SebastianR
Thank you for your reply!
Yes I have tried to expand the items by clicking on them. When I try with the dynamic load value set to -1, it just stays on the please wait. The log suggests it cannot get all the elements within the time frame and also states that it is failing to get the children for element with path /Device/GlobalLabels
Re: Free Ember+ Viewer
Posted: 08 Nov 2018 15:57
by radio42
Than this is a typical issue of the DHD implementation, which is also discussed here:
https://github.com/Lawo/ember-plus-sharp/issues/42
What happens with the Dynamic Load option set to 1?
Re: Free Ember+ Viewer
Posted: 08 Nov 2018 20:24
by radio42
Have you tried to expanded the individual nodes in the fist place?
Ie. I assume the tree is initially not fully expanded in the viewer - but you might do so via a click on the nodes...
To what value have set the 'Dynamic Load' option (in the Options)? Is that set to -1?
If not, can you retry...
Re: Free Ember+ Viewer
Posted: 12 Nov 2018 10:29
by SebastianR
Hi, sorry for the delayed reply!
I think I have two seperate issues here, the one mentioned above, where the whole tree cannot be polled, and also an ussue with the software not allowing me to expand the tree that it has loaded. As I said before I can see it is loading some of the nodes, but I can't epand them to look further down the tree.
Are you aware of the second issue?
Also, do you know if it is possible to get hold of the Ember+ Viewer tool 1.6.2 that is mentioned in your linked thread, to test if I can view the full DHD Ember+ implementation.
Thanks in advance!
Re: Free Ember+ Viewer
Posted: 12 Nov 2018 10:30
by SebastianR
And sorry I forgot to mention above... With the dynamic load option set to 1, I still cannot expand the 'Device' node.
Thanks